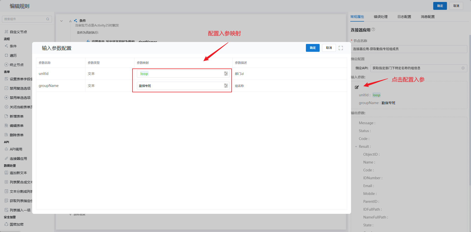
连接器应用



xiaohang 2025年12月5日 14:58 收藏文档