新功能
页面样式
主题风格
顶部导航栏
全局切换
表单布局自动响应
规则引擎
可视化界面
服务组件库
基于界面可视化配置
实时预览和验证
流程执行与控制
变量与计算
条件判断
函数/方法调用
内置组件
设置变量
日志
消息提示
自定义节点
条件
遍历
终止节点
设置表单值
禁用复选选项
关闭当前表单页面
新增表单
编辑表单
删除表单
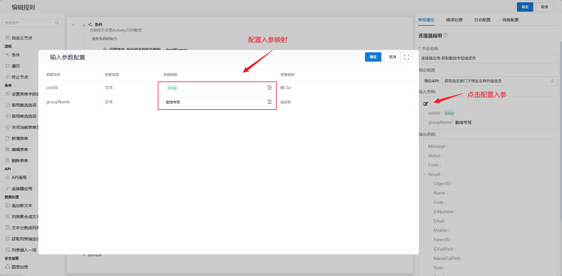
连接器应用
追加新文本
列表聚合成文本
获取列表指定位置项
列表插入一项
本文档使用 MrDoc 发布
-
+
首页
服务组件库
### 功能描述: 规则引擎集成了一系列可复用的服务组件,如连接器应用能够调用平台功能和第三方API接口。这些组件支持拖拽至画布并配置连接,大大简化了规则设计的复杂性。 ### 操作指南: 1) 在画布界面中浏览并选择需要的服务组件,拖拽到画布上的适当位置。  2) 选择对应连接器,选择对应的api,配置属性面板配置组件的属性和参数。  
fanfy
2025年12月5日 15:25
转发文档
收藏文档
上一篇
下一篇
手机扫码
复制链接
手机扫一扫转发分享
复制链接
Markdown文件
PDF文档(打印)
分享
链接
类型
密码
更新密码